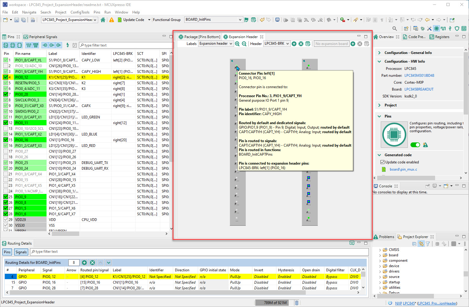
The MCUXpresso Pins Tool is part of the NXP configuration suite which makes pin assignments, configuration and muxing easy. What I have somehow missed from one of the latest updates and releases is that it allows me now to add my own custom headers definition. Not only the tool is now aware of the ‘standard’ Arduino headers, but I can add my own headers too. This can be useful for providers of breakout boards or any kind of board which can be added to a MCU board. In my case it is very useful for projects where we design our own (breadboard-friendly) board or a custom board with an expansion board: we can design a board header and use it in other projects.







