Skip to primary content
MCU on Eclipse
On a lifelong learning journey …
Search
Main menu
Home
Eclipse
PEx
Components
FreeRTOS
USB
FatFs
I2C
SPI
CDE
Compendium
Pictures
Q&A
Books!
Bucket List
About
Requests
Image navigation
← Previous
Next →
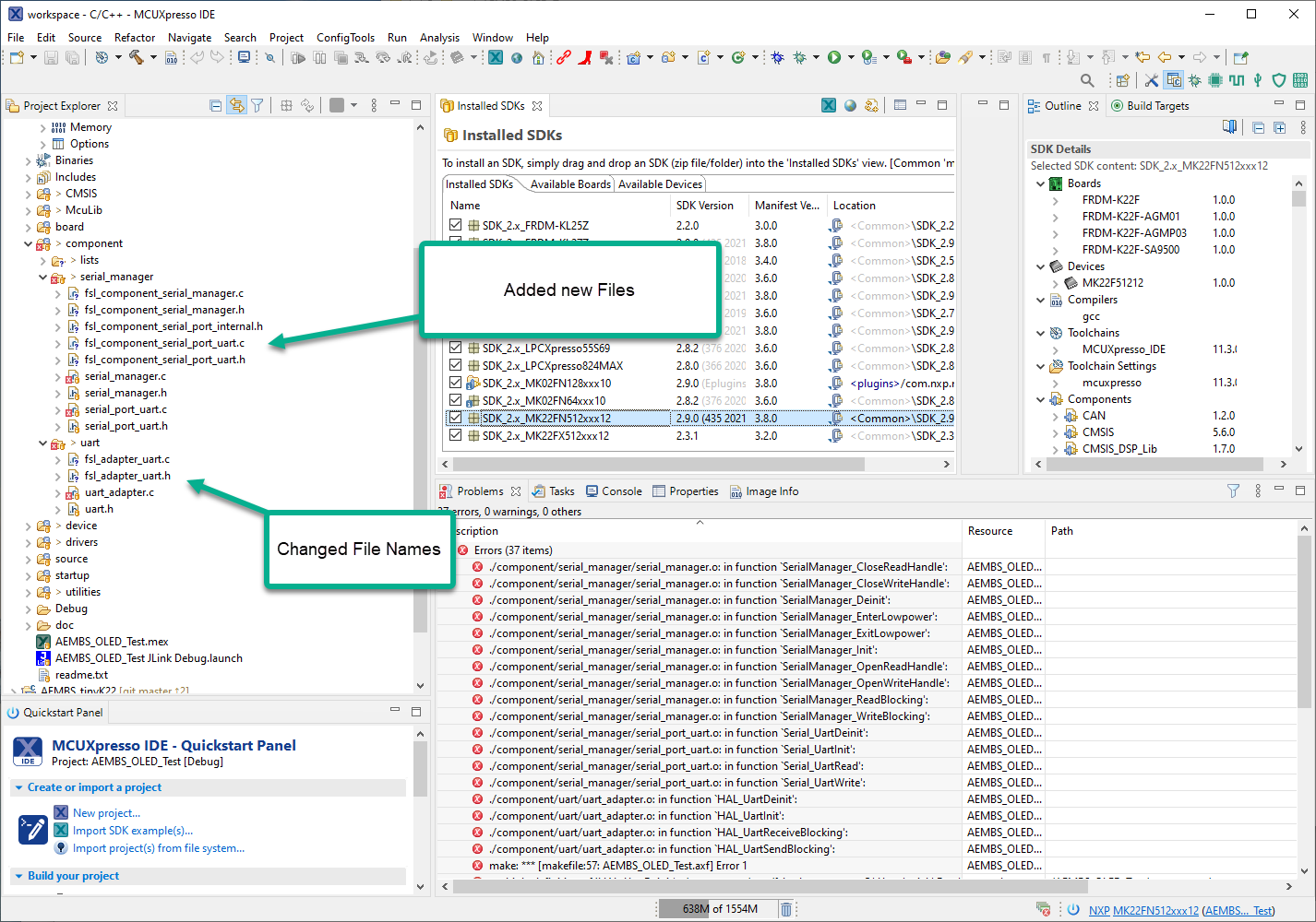
changed-sdk-file-names
Published
April 27, 2021
at
1426 × 1000
in
changed-sdk-file-names
What do you think?
Cancel reply
Δ
This site uses Akismet to reduce spam.
Learn how your comment data is processed.
Privacy & Cookies: This site uses cookies. By continuing to use this website, you agree to their use.
To find out more, including how to control cookies, see here:
Cookie Policy
Comment
Subscribe
Subscribed
MCU on Eclipse
Join 1,837 other subscribers
Sign me up
Already have a WordPress.com account?
Log in now.
MCU on Eclipse
Subscribe
Subscribed
Sign up
Log in
Copy shortlink
Report this content
View post in Reader
Manage subscriptions
Collapse this bar